一:去官网下载win桌面客户端版本(这个版本比较新)
官网地址: ` 点击直达comfyui官网
二:comfyui在Windows版本下安装需要提前安装好git,python,Visual Studio,CUDA(可选,用于加速gpu的计算),还有一点值得注意的是安装comfyui最好使用英伟达的n卡,amd的似乎要安装扩展包什么的,对于小白来说肯定是越简单越好,我的是n卡5060ti16g,算是入门卡,搞这种ai的起步卡的显存都是16g的,8g的生成图片还能用,但是视频就完全会被爆掉.
三:下载安装完这些环境后,点击你下载的'ComfyUI Setup 0.6.0 - x64.exe'运行,然后进入comfyui的安装界面
四:如果条件允许的情况下尽量安装在c盘,第一次点击运行程序会让你选择安装目录,建议在c盘创建一个新的文件安装,然后会出现以下界面:
对应三个选项为:
Nvidia 显卡(推荐): 直接支持使用 pytorch 和 CUDA
Manual Configuration 手动配置: 你需要手动安装和配置 python 运行环境,除非你知道应该如何配置,否则请不要选择
Enable CPU Mode 启用 CPU 模式: 仅适用于开发人员和特殊情况,除非你确定你需要使用这个模式,否则请不要选择
如无特殊情况,请按截图所示选择NVIDIA,并点击 Next 进入下一步
五:下一步会再让你选择一个路径,这个路径主要是存放模型一类的东西(:User Files 用户文件
Models 模型文件: 不会进行复制,只是与桌面版进行关联
Custom Nodes 自定义节点: 自定义节点将会重新进行安装)不是和comfyui安装目录一样的,这一步其实是可以选择d盘的,但是选择d盘或者其他盘总会在后期使用中造成一些问题,所以经历过两次卸载重装后,最终我选择再建立一个c盘文件夹安装到c盘,温馨提示请选择固态硬盘,机械硬盘会大幅度降低性能
六:然后会出现了一个界面:
标号1第一项是让你选择是否开启自动更新
标号2第二项是让你选择是否发送你的使用情况分析
这两个选择都可以关闭
七:然后一直点击下一步就完事了,安装程序会自动安装comfyui
注意:强烈建议安装过程中开启科学上网,特别是一些电脑本身没有python的
八:如果安装成功那么你打开comfyui的时候应该会出现这样的画面:
到这一步基本上已经完成百分之90了
九:模型的下载与安装:很多小白都像我一样,跟着网上的视频教程学习comfyui,但是这些教程一上来就讲各种理论什么k采样器了,clip编码器了等等,但是很多教程竟然不讲如何下载使用模型,这真的让身为小白的我有一种深深的无力感.
我们先下载一个很多视频教程里面默认的一个模型:v1-5-pruned-emaonly-fp16.safetensors
这是一个生成图片的模型,可以根据英文提示词生成你想要的图片.
我这里直接放一个百度网盘的下载链接吧,网上很多都是夸克的:
https://pan.baidu.com/s/18iwIeMneaNa8ySdH_mMpqQ?pwd=syvq 提取码: syvq
现阶段我们可以直接在comfyui里面下载这个模型(下载的过程中如果下载很慢建议开启科学上网):我们打开comfyui后,点击模版
接着在上方的筛选选择文生图:
一直下拉页面找到这个紫色瓶子图片的图像生成,然后点击
此时你会看到一个类似于这样的界面:提升你未下载模型点击下载即可
注意:因为我本机已经安装好了这个模型所以示例图是其他模型的,以你本地的电脑显示为准
下载完成后就可以直接使用了,这个模型默认存放在你comfyui库中的:models\checkpoints,也就是你安装过程中第二个创建的目录下面.
如果你本地本身就有这个模型,也可以直接放在这个目录下面,这样它就会自动识别了
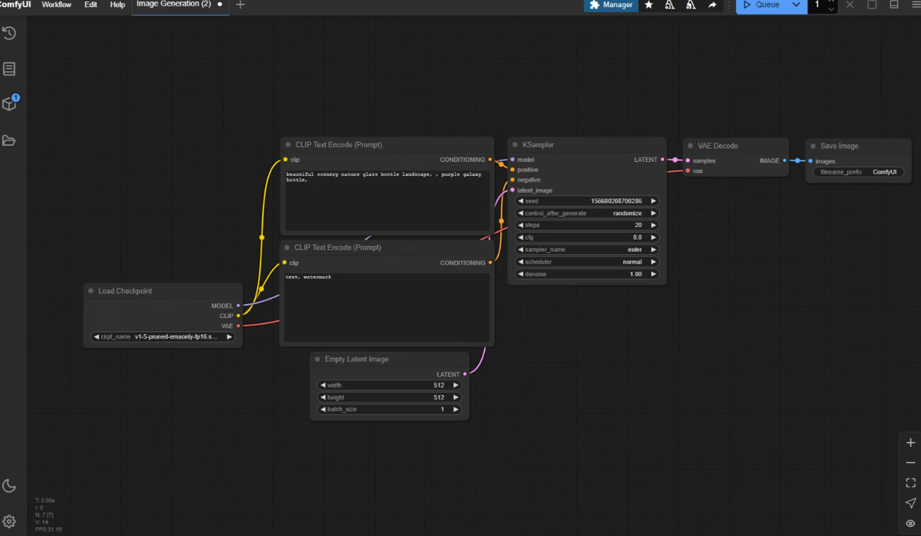
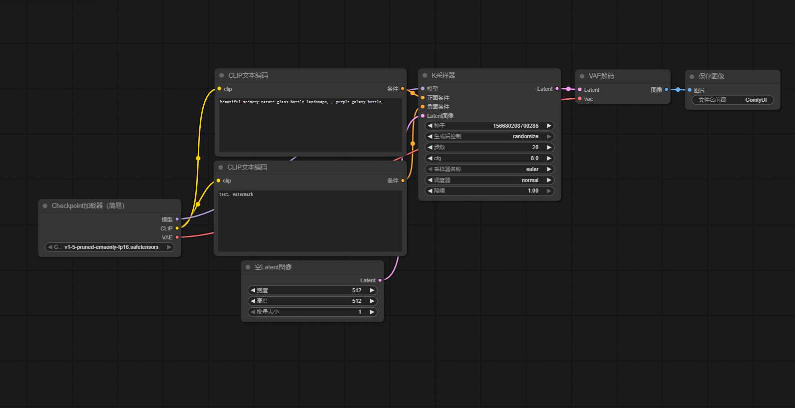
我们安装完之后会看到这样的页面:
此时我们点击最左边的checkpoint加载器,可以看到这个框框下面有一行路径,这个路径的地方就是可以切换模型的存在,我们可以点击小箭头切换我们刚刚安装好的模型
中间部位是正向提示词框+负向提示词框:顾名思义就是一个是让你ai生成的信息(正向),
负向是让你ai生成的图片尽量不要包含这些元素.
举例说明:如果你想让ai生成一个花园,你就可以在正向提示词写:garder,同时你不想让生成的图片包含红色的花,你就可以在负向提示词写red flower,这样生成的图片就减少了图片中红色花的元素
我们点击运行此时你的页面就会生成一个紫色瓶子的图片,这是根据默认参数生成的,此时安装comfyui的工作就完成了,大家就可以根据网上的教程学习它了.
不得不说这玩意的更新迭代就是快,我在安装这玩意踩了很多坑,好不容易安装好了后发现之前教程里面找的东西很多都过时了,然后自己找的视频学习comfyui的教程直接跳过了模型的安装,让我折腾了一天,心累啊
附录:comfyUI 安装包文件夹详解
📁ComfyUI_windows_portable
├── 📁ComfyUI // comfy UI主要文件夹
│ ├── .git // Git版本控制文件夹,代码版本管理用
│ ├── .github // GitHub Actions 工作流文件夹
│ ├── 📁 comfy //
│ ├── 📁 comfy_extras //
│ ├── 📁 custom_nodes // comfyUI 自定义节点文件目录(插件安装目录)
│ ├── 📁 input // comfyUI上传文件夹,当你使用了如**load image**节点,对应上传的图片会存储到这个文件夹
│ ├── 📁 models // 对应模型文件配置文件夹
│ | ├── 📁 checkpoints // 检查点大模型文件存放路径
│ | ├── 📁 clip // CLIP文件存放路径
│ | ├── 📁 clip_vision // CLIP_vision文件存放路径
│ | ├── 📁 configs
│ | ├── 📁 controlnet // ControlNet 模型存放路径
│ | ├── 📁 diffusers
│ | ├── 📁 embedding // embedding 模型存放路径
│ | ├── 📁 gligen
│ | ├── 📁 hypernetworks // 超网络模型
│ | ├── 📁 loras // Lora 模型存放路径
│ | ├── 📁 style_models
│ | ├── 📁 unet
│ | ├── 📁 upscale_models // upscale_models 放大模型存放路径
│ | ├── 📁 vae // VAE 模型存放路径
│ | └── 📁 vae_approx
│ ├── 📁 notebooks
│ ├── 📁 user // comfyUI 用户信息(如配置文件,工作流信息等)
│ | ├── 📁 default // 默认 comfyUI 用户文件夹
│ | | ├─ 📁 workflow // 用户保存的 workflow 文件
│ | | ├─ 📄 xxx.json // 用户的配置文件
│ | | └── ... xxx.json // 其它配置文件
│ | └── ...[username] // 如果你启用了多用户且存在多用户则会显示对应不同用户的名称
│ ├── 📁 output // comfyUI图片输出文件夹,当使用类似 ** save image** 节点时,生成的图片会存储到这个文件夹
│ | ├── 📁 checkpoints // 如果有使用模型合并节点,和保存合并后的模型相关功能,则合并后的模型会输出到这里
│ | └── ... xxx.png // 运行过程中生成的文件会保存到这里
│ ├── extra_model_paths.yaml.example // 额外模型文件路径配置文件,如设置此项,请删除**.example** 后缀用记事本进行编辑
│ └── ... // 其它文件
├── config // 配置文件夹
├── 📁 Python_embeded // 嵌入的python 文件
├──📁 update
│ ├── update.py // 用于comfyUI的 python 脚本
│ ├── update_comfyUI.bat // comfyUI作者推荐使用此批处理命令对 ComfyUI 进行升级
│ └── update_comfyui_and_python_dependencies.bat // 只有当你的 python 依赖文件存在问题时才需要运行此批处理命令
├── comfyui.log // Comfy UI运行日志文件
├── README_VERY_IMPORTANT.txt // README 文件,包含了文件使用的方法和说明等等
├── run_cpu.bat // 批处理文件,当你的显卡为A卡或只有 CPU 时,双击运行它启动 ComfyUI
└── run_nvidia_gpu.bat // 批处理文件,当你的显卡为N卡(Nvidia)时,双击运行它启动 ComfyUIv1-5-pruned-emaonly-fp16模型
下载链接: https://pan.baidu.com/s/18iwIeMneaNa8ySdH_mMpqQ?pwd=syvq 提取码: syvq
参考链接:

